32 Days, One Dev, One App to Replace Them All
644 commits. 22 releases. 32 days. Here is what I built — and why every line of code obeyed one rule.
Imagine walking into your garage, locking the door, and telling yourself: I am going to build a Formula 1 car. Alone. From scratch.
No factory. No engineering team. Just you, your tools, and total tunnel vision.
Now imagine that 32 days later, the car rolls out of the garage — and on its very first lap, breaks every track record.
That sounds absurd. But in software, that is exactly what happened.
The Problem That Started It All
I was running three apps to do one thing: work faster.
A clipboard manager. A text expander. A screenshot and OCR tool. Three separate windows. Three sets of shortcuts. Three regular invoices.
Every day I was switching between them. Every context switch could cost you 15 to 25 minutes of ramp-up time per switch. Blue Synergy keeps you in flow.
So I did what any developer does when the right tool does not exist: I built it.
On March 8, 2026, at 17:03, I opened a blank Rust project.



One Rule. Zero Exceptions.
Before writing a single feature, I set one constraint that every line of code had to obey:
Under 50 milliseconds. Always.
Overlay opens? Under 50ms. Search across 10,000 clips? Under 50ms. Paste action? Under 20ms. Idle RAM usage? Under 50MB.
This is not a marketing metric. It is a physical law of human cognition.
When you press a key and the visual response arrives in under 100 milliseconds, your brain processes action and reaction as a single continuous event. The tool feels like an extension of your hand.
The moment you cross that threshold — even by a few milliseconds — your subconscious registers a gap. It sends a signal: you are waiting for the machine. That friction adds up across a workday into massive cognitive fatigue.
I call this the Zero-Latency Doctrine. And it dictated every architectural decision that followed.
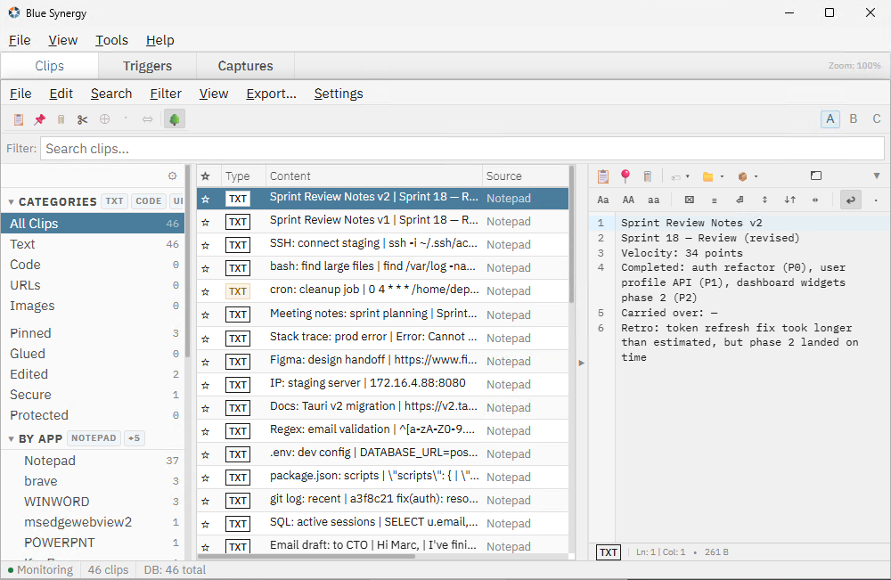
Module 1: Clips — The Smart Clipboard
The stack to make this real: Rust for the backend (no garbage collection pauses, memory safety guaranteed at compile time), Tauri instead of Electron (no bundled Chromium — 80-90% less RAM from the start), Solid.js for the frontend.
With the RAM budget freed up, I invested it into a 500-clip in-memory hot cache.
Think of it like the staff of a Michelin-starred restaurant.
The in-memory cache is the fast waiter — he has the last 500 things you copied written directly on his notepad. He does not run to the kitchen. He serves you instantly.
In the background, invisible to you, the chef works. That is the SQLite database — running in WAL mode (Write-Ahead Logging). When you copy something, the waiter takes your order and passes it to the chef. But instead of waiting for the dish to be finished — for the data to be physically written to disk — the waiter immediately turns back to you.
Disk writes never block the UI. Ever.

After 32 days, Clips is not just a text bucket. It includes:
- Full-text search + Nucleo fuzzy search — type “pws” instead of “pwd” and it finds the right clip, because the algorithm calculates keyboard-key distances and probabilistic intent
- AES-256-GCM encryption for sensitive clips — passwords, tokens, credentials stay encrypted at rest
Module 2: Triggers — Beyond Text Expansion
If Clips is the memory, Triggers are the muscles.
And this goes far beyond the classic “type an abbreviation, get a full phrase.”
Triggers in Blue Synergy is a mini-automation framework. It supports workflow chaining: read a customer ID from the clipboard, trim whitespace, inject it into a JSON structure, then simulate Tab keystrokes to navigate a web form. All from a single shortcut.
But the feature that sets it apart architecturally is Immediate Fire.
With every other text expander on the market, you type your abbreviation and then press Space or Enter — a confirmation signal that tells the program the input is complete.
With Immediate Fire, you type the last character of your abbreviation and the macro fires in that exact millisecond. No space. No Enter. The physical confirmation loop is gone entirely.

This requires a global keyboard hook deep in the OS — intercepting every single keystroke on the machine before it reaches any application. If the evaluation code takes even 5-10 milliseconds too long, the keyboard starts lagging system-wide. Every app. Every keystroke.
Immediate Fire is only possible because of the Zero-Latency Doctrine. Without the Rust foundation and the sub-50MB memory budget, a global hook would destabilize the entire machine. You cannot build this on top of an Electron app.
Module 3: Captures — Visual Memory
Text is light. Pixels are heavy.
The challenge with screenshots is that writing image data to disk or pushing it through the CPU takes time — and blocks the main thread.
My solution: Flash Capture. Think of a paparazzi camera on full-auto.
You are in a fast-moving live webinar, slides changing every second. Press F8 to start burst mode. The system automatically shoots multiple screenshots per second of the same screen region.
Instead of using a normal camera lens, it taps directly into the nerve of the computer: it clones the GPU buffer straight into memory, bypassing the CPU almost entirely. It is the only architectural path to five or more high-resolution screenshots per second without dropping a single frame of your video stream.
Combine that with local Tesseract OCR — draw a selection around any image, get searchable copyable text in under 500 milliseconds, zero cloud requests — and you have a complete visual workflow tool.


The Numbers
644 commits. 22 releases. 32 days.

That is 20+ code submissions per day, every single day. A rhythm you can only sustain when the architecture is clear from day one — when you do not have to figure out how the database works every morning over coffee.
The foundation was set on Day 1. Everything else was execution.
What is Next
Three things shipping next: Timeline View — scroll back through your entire workday, every clip grouped by hour. Flash Capture — burst-mode screenshots cloned directly from the GPU buffer, multiple frames per second without touching the CPU. Syntax highlighting in the clip preview — code stays readable, Markdown renders properly.
Blue Synergy is currently in closed alpha. If you want early access, you can apply to become an Early Adopter — free during alpha, and you lock in your launch price before v1.0 ships. One-time purchase, no subscription, no telemetry, no cloud. Every byte stays on your machine.